宝塔面板 SQL Server 远程连接数据库
本文将介绍 SQL Server 如何添加远程数据库
操作步骤
-
进入面板,点击左侧菜单栏的 数据库,进入数据库的 SQL Server 页面;
-
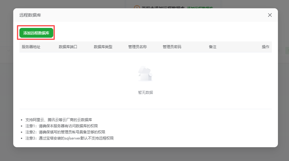
点击 添加远程数据库 按钮,进入添加远程数据库页面;


注意
- 请确保本服务器有访问数据库的权限
- 请确保填写的管理员账号具备足够的权限
- 通过宝塔安装的 SQL Server 默认不支持远程权限
-
填写数据库信息,点击 确定 按钮,完成数据库添加。

说明
- 服务器地址:根据你的实际情况输入服务器地址
- 数据库端口:SQL Server 远程数据通信端口,默认为1433
- 管理员名称:根据你的实际情况输入管理员名称,用于身份验证
- 管理员密码:登录数据库的密码